
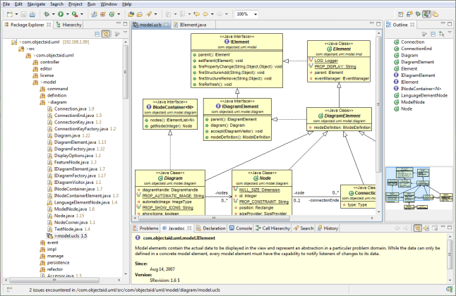
- The ObjectAid UML Explorer for Eclipse (http://www.objectaid.com)
- papyrus (http://www.papyrusuml.org)
- 그냥 자유롭게 그리고 싶으면 Visio Template for UML 2.2


안녕하세요.

반갑습니다.
기분 좋고 편안한 하루가 되면 좋겠습니다.
AI (3) 개발 (72) 게임 (4) 골프 (6) 구매 (22) 그림 (8) 글쓰기 (6) 네발토끼 (1) 노래 (5) 드라마 (78) 랩 (3) 부트캠프 (1) 애니메이션 (29) 애플 (14) 여행 (5) 영화 (46) 일상 (212) 향수 (6) 회고 (11) 회사 (43)
Apple TV Apple TV+ FLUX.1 LGSDC Recraft SW zikoo 개발자 개발자 컨퍼런스 개발자 행사 건담 골프 기년회 김우빈 김혜자 넷플릭스 노래 노트 눈물 다이아윙스 딥티크 미국 브리저튼 생일 성장 스윙 시향 시향지 엄정화 엘리어스 웨딩 제주도 조말론 런던 지쿠 컨퍼런스 크롬소프트 탄핵 테일러메이트 투어리스폰 피츠버그 한지민 해방일지 헤이딜러 헤이딜러zero 회고